REST Overview Guide
Warning: The steps provided in this explanation are based on Linx before release 6.4.0.
In Linx 6.4.0 and higher there is a Return function in the Linx plugin that must be used for setting the value of a function's result. The SetValue function and $.Result cannot be used for this purpose anymore.
Go here for details of the Return function.
The following sections cover a general overview of hosting and implementing REST web services in Linx with the use of the RESTHost function.
The flow of a REST request
The data structure of REST request in Linx
Supported HTTP status codes
Supported Media Types
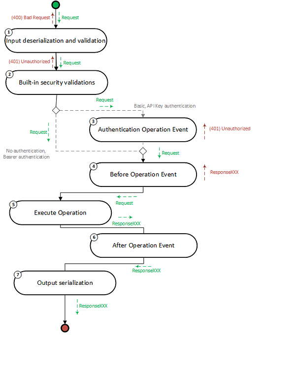
REST Request Flow
When a request is made to a RESTHost service operation, the following flow takes place:

Steps
Input deserialization and validation: After a request is received, Linx performs deserialization and validation of the inputs (query string, request body).
Built-in security validations: Linx then executes built-in .NET security validations according to the operation's applied HTTP security scheme (Basic, Bearer or API Key).
Authentication event: Authentication event which is executed for Basic and API Key authentication. This allows you to add custom authentication logic for these schemes.
Before operation event: Optional event which allows you to add custom logic to requests, before the operation is executed.
Execute operation: Executes the operation in which the custom logic for the endpoint is built.
After operation event: Optional event which allows you to add custom logic to requests, after the operation has been executed, regardless of success.
Output serialization: Serialization of the outputs returned from the operation.
Error handler: The whole flow is encapsulated in a built-in error handler.
Input Deserialization and Validation
After a request is received, the incoming request's parameters, such as the request body or query values, are deserialized and then validated according to the API definition.
If a validation error occurs, a 400 Bad Request response is returned along with a response body that contains the details of the invalid parameters.
Built-in Security Validations
Linx then executes built-in .NET security validations according to the operation's applied HTTP security scheme.
Currently, the RESTHost service supports the following built-in security schemes:
HTTP Basic
HTTP Bearer
API Key
When a request is made to an operation that has one of the above security schemes applied to it, the following will happen:
Validation of Authentication Parameters
Basic and API Key: Validate format (in header, in query etc.)
Bearer: Automatically verify JWT token
If unsuccessful, a 401 Unauthorized response is returned.
If successful, details associated with the authenticated user are passed through to the operation via:
For HTTP Basic and API Key security schemes, details are passed through to the operation in
AuthenticationData.For the HTTP Bearer security scheme, details are passed through to the operation in
HTTPContext.User.
Authentication Event
OperationEvents_Authenticate
The authentication event is executed for HTTP Basic and API Key authentication schemes. You must add custom authentication logic in this event to handle the verification of Basic and API Key authentication credentials. An example of such logic would be confirming the validity of a API Key from a database.
By default, this event returns $.Result.Data.HttpContext.User.IsAuthenticated = False, so you must add logic in this event to indicate that authentication was successful. If authentication fails, a 401 Unauthorized response is returned.
Before Operation Event
OperationEvents_BeforeOperation
You can add custom logic to this event, which will execute before the operation is executed. This applies to all operations and can be used for things such as custom logging, throttling, or additional custom authentication.
Execute Operation
The operation that contains your custom logic is executed once all necessary validations have occurred.
By default, all operations are set to have a default response of 200 OK. If you want to return a different HTTP status code, such as 201 or 402, you can by setting a custom response.
After Operation Event
OperationEvents_AfterOperation
You can add custom logic to this event, which will fire after any operation has executed, regardless of the result.
Output Serialization
The outgoing response properties are deserialized according to the API specification.
Error Handler
The whole flow is encapsulated in a built-in error handler. If an error occurs at any stage in the flow, a 500 Internal Server Error will be returned. You have the option of including or omitting error details from the response by altering the Return server errors of the RESTHost service to True.
Structure of Linx REST Request
When a request is received or a response is returned, it is structured as follows:
Data
Highest-level request/response object.
HTTPContext
httpContext
Requests/Responses
AuthenticationData
authenticationData
Requests with security events
Input Parameters
inputParameter
Requests
ResponseXXX
responseXXX
Responses
HTTPContext
Object containing all metadata and additional information associated with the request.
Connection
connection
ContentLength
Integer
12322
ContentType
String
Application/json
Cookies
List
x-api-key=aadedwde
Headers
List
Host
String
localhost
IsHttps
Boolean
true
Items
List
['User1','User2']
Method
String
GET
Path
String
/users
PathBase
String
/LinxSampleAPI/restHOST
Protocol
String
HTTP/2
Query
List
QueryString
String
?x-api-key= xsdshsdj37sh
Scheme
String
https
User
user
Connection
Connection details associated with the source of the request.
ID
String
-485183435770848
LocalIpAddress
String
::1
LocalPort
Integer
443
RemoteIpAddress
String
::1
RemotePort
String
55023
Header
Headers are used to pass additional information with the request. Typical usage involves the Authorization header used for authentication schemes such as Basic, Bearer or API Key.
Key
String
Authorization
Value
List<String>
Bearer Xhsjjs73890s0
Query
Query values are used to pass additional information usually related to the request such as a filter value.
These are passed in with the HTTPContext.QueryString of the request URL, they are then deserialized into the following format:
Key
String
x-api-key
Value
List<String>
['xsdshsdj37sh']
User
Contains information related to the authenticated user from the built-in security validations as well as from the OperationEvents_Authenticate event.
You are able to alter this property in order to pass data through to the subsequent events and operations.
An example of this could be if you validate an API key with custom logic in the OperationEvents_Authenticate event by matching the key to a user, you can then return the user’s id from the database which can be passed on to the main operation. This avoids re-extracting the identifiers that might be of use in the operation.
For the HTTP Bearer authentication scheme, the unique_name claim value is extracted from the JWT token and passed in with the User.Name property.
AuthenticationType
String
2
IsAuthenticated
Boolean
true
Name
String
2233
Input Parameters
When parameters are passed in with a request in either the request URL, query string or request body, they are deserialized and accessible in the $.Input.Data property of the operation and events:
URL parameters
String
/users/45
Query values
String
Name=John
Header values
String
Name=John
Cookies
String
Name=John
Request Body
Text/XML/JSON/Filestream/URL Encoded
{"user": {"name": "John"}}
ResponseXXX
By default, when an operation completes, a (200) OK response status code with a response body of no-content is returned. However, you are also able to return custom response codes as well as custom response content which can be basic types or objects containing nested types and objects.
Response Body
JSON/XML/Binary
AuthenticationData
When the built-in security validations have succeeded, details relating to the authenticated user will be passed on to any operations and events down the request flow.
SchemeName
String
BasicAuth
SchemeType
schemetype
1
ApiKey
String
ApiKey
APIKey
The API Key object will contain the below information if the security scheme for the operation is API Key. If the authentication is HTTP Basic, then this object will be NULL.
TokenLocation
tokenLocation
2
TokenName
String
X-API-KEY
ProvidedToken
String
0imfnc8mVLWwsAawjYr4Rx-Af50DDqtlx
HTTP Status Code Support
General Status Code Support
The following HTTP Status Codes are supported in the RESTHost operation responses.
Built-in
200
OK
Default response code for all operations unless set otherwise.
401
Unauthorized
Default response code for security validation failures or authentication failures.
400
Bad Request
Default response for incorrect structure of request.
415
Unsupported Media Type
Default response for unsupported media in the content-type header.
500
Internal Server Error
Default response code when an unhandled exception occurs in the request flow. Users are able to include or omit the server errors from the response.
Custom
1XX
Informational
Custom Response
2XX
Success
Custom Response
3XX
Redirection
Custom Response
4XX
Client Error
Custom Response
5XX
Server Error
Custom Response
Operation/Event Response Codes
Security validations
In the case of invalid authentication credentials or submission format, a (401) Unauthorized response is returned.
Before Operation event
If you alter the $.Result.Data.HTTPContext.StatusCode to anything (even 200) within this event’s custom logic, a response with the code will be returned and the request flow will cease.
Authentication event
The OperationEvents_Authenticate event is set by default to return a result value of $.Result.Data.HtttpContext.User.IsAuthenticated which triggers a (401) Unauthorized response.
Therefore, you must add custom logic in this event to set the value of $.Result.Data.HtttpContext.User.IsAuthenticated in the case of HTTP Basic and API Key security schemes.
Execute Operation
By default, all operations have a response Status Code of (200) OK unless set otherwise or an exception is thrown within the operation’s logic; in that case, a (500) Internal Server Error is returned.
If you want to return a custom response code like 201 or 404, then you are also able to configure it in your operation logic. This is done by adding the relevant HTTP Response Codes to your API definition, and then setting the $.Result.Data.HTTPContext.StatusCode property within the operation to the code you require. Following this, you can set the relevant response body.
After Operation event
You are able to override the HTTPContext.StatusCode of the operation in this event; you are able to set it as any response code.
Supported Media Types
Input parameters are deserialized into the relevant TYP.
The following data/media types are supported in requests:
Basic Data Type (integer, string etc)
URL, Query, Body
- application/json - text - application/xml
Object, List
Body
- application/json - application/xml
Binary / Filestream
Body
- application/octet-stream
If you attempt to make a request with an incorrect content-type header or an unsupported content-type, then a (415) Unsupported Media Type response will be returned automatically.
Warning:
The steps provided in this explanation are based on Linx before release 6.4.0.
In Linx 6.4.0 and higher there is a Return function in the Linx plugin that must be used for setting the value of a function's result. The SetValue function and $.Result cannot be used for this purpose anymore.
Go here for details of the Return function.
Other guides for hosting a REST API
Sample
View our sample solution on GitHub.
Last updated